Statuswechsel und Auftragsdruck

Aus FAKTURA-X Wiki
Zur Navigation springen Zur Suche springen

(SchnelleinstiegSie sind auf der Seite: Statuswechsel und Auftragsdruck)

Bei Problemen während der Erfassung erhalten Sie technische Unterstützung unter (0 700) 12 50 10 50!

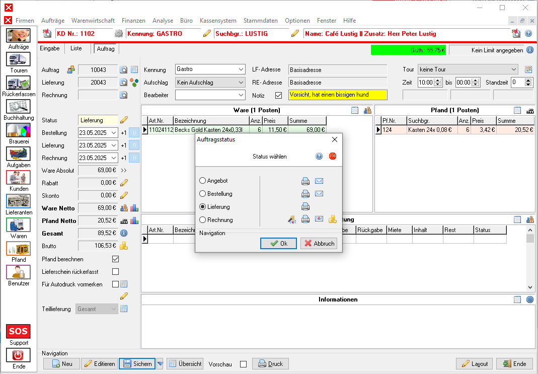
Sie haben nun alle Artikel erfasst und sind bereit einen Lieferschein auszustellen.

  • 1. Sichern
    2. Status wählen
    3. Bestätigen
    4. Drucken
  • 5. Bestätigen


  1. So erstellen Sie einen Lieferschein für Ihren Auftrag: Klicken Sie zuerst auf Sichern.
  2. Wählen Sie den gewünschten Auftragsstatus. Wählen Sie Lieferung.
  3. Bestätigen Sie die Auswahl. Klicken Sie auf OK.
  4. Sie können den Lieferschein nun drucken. Klicken Sie auf Druck.
  5. Im Druckdialog können Sie Formulare und Drucker ändern. Klicken Sie auf OK.

Der Druck wird ausgeführt. Möchten Sie vor dem Druck eine Vorschau erhalten, aktivieren Sie die Option neben der Schaltfläche Druck.

Natürlich bietet die Anwendung viele weitere Möglichkeiten zur Bearbeitung von Aufträgen. Sie können beispielsweise Teillieferungen und Kommissionen verwalten, Terminrechnungen erstellen, Teilgebinde erfassen, Informationstexte einfügen und die integrierte Direktfakturierung nutzen.

Im nächsten Schritt werden Sie die Rückerfassung und Rechnungsstellung durchführen.


Weiter zu Rückerfassen und Abrechnen